Since the release of version 5, the "DocuVault" feature has been added. It allows staff to store files directly in an employee's personnel record.
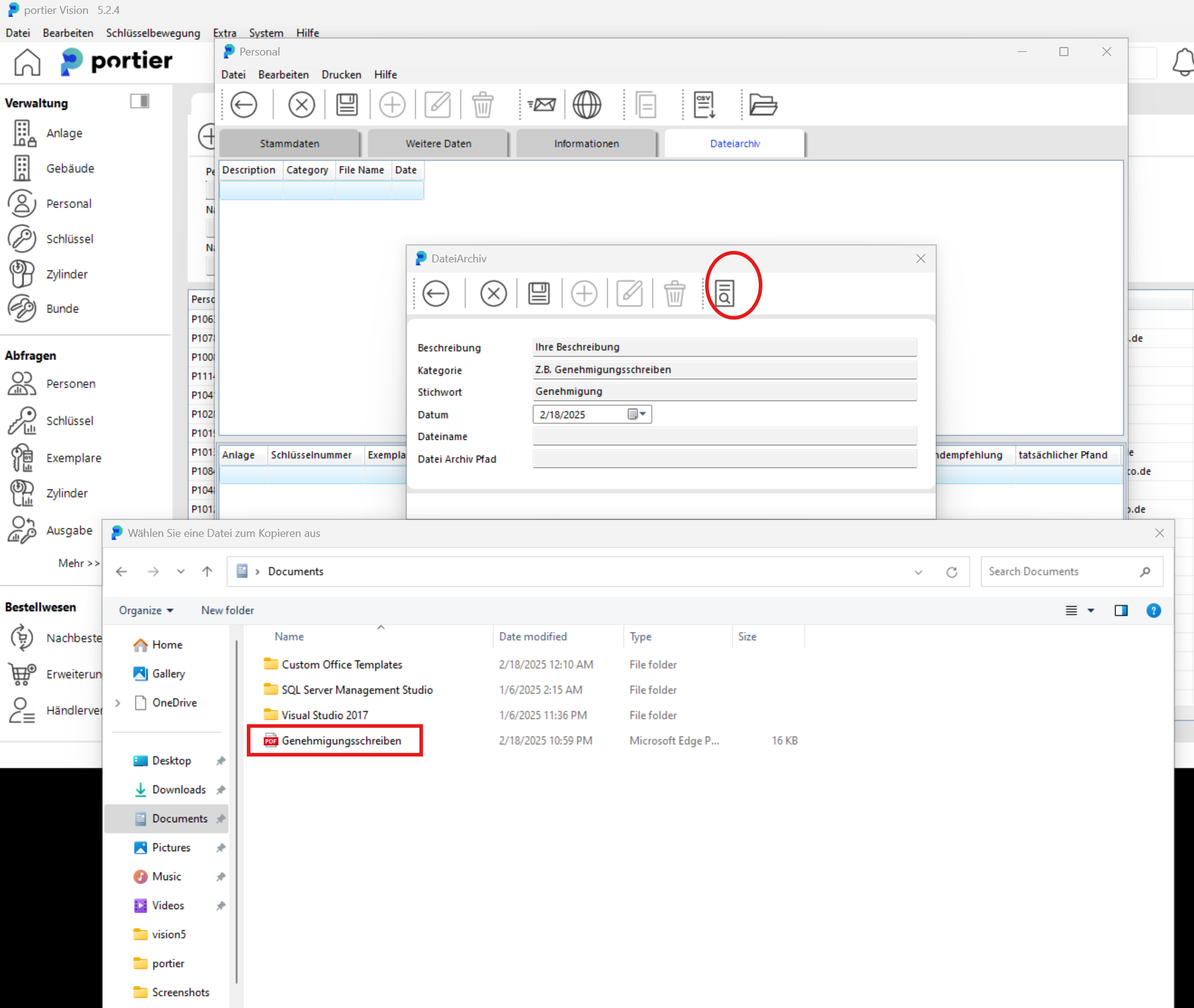
On the start screen, click the top-left menu item "Personnel" and then, in the personnel tab of the relevant person, click the "File Archive" tab.

The file archive opens. To upload the desired file, click the folder icon on the right.

In the file archive, click the search icon on the right, then select the required document.

After selecting the required document, click the save icon (floppy disk) and then click the back arrow.

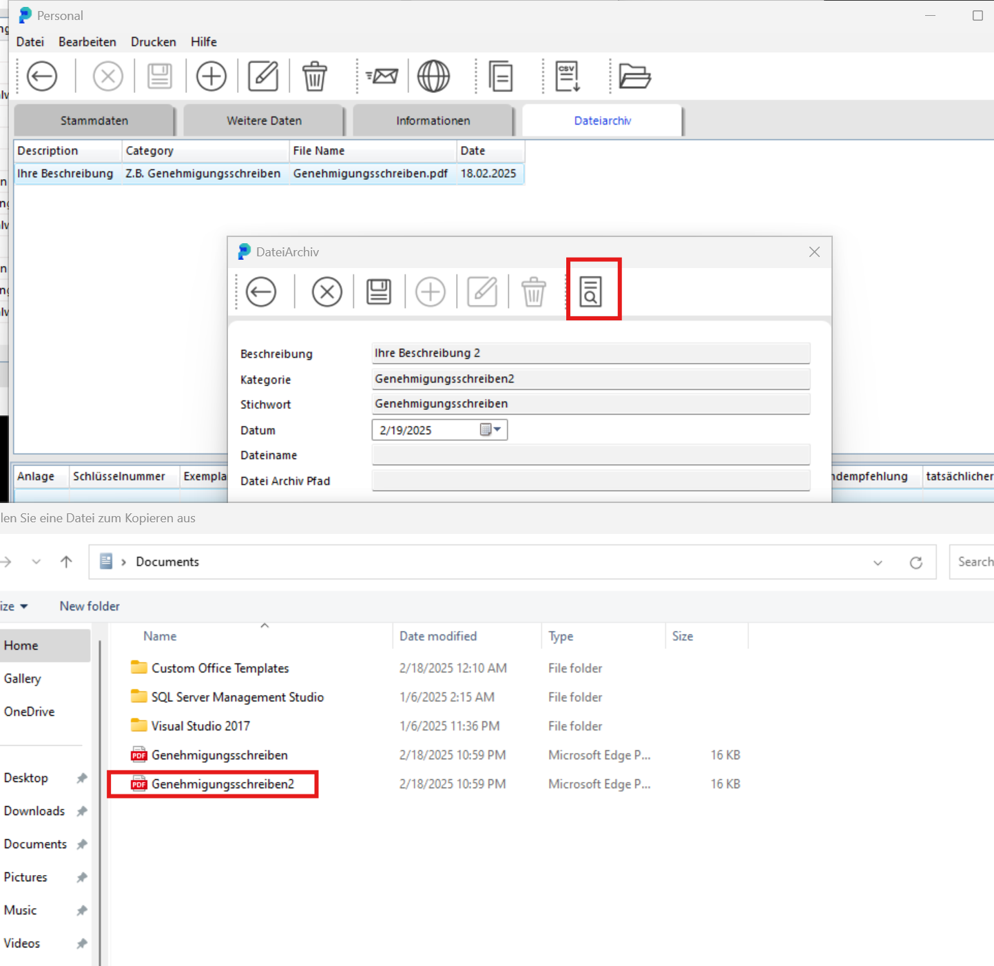
The file is now stored in the file archive of the selected employee.

To upload an additional file, follow this process: click the save (floppy disk) icon, then click the plus sign, select the new file, and click save again.

Double-click the desired file and click the save (floppy disk) icon, then click the back arrow.

The additional file has been added successfully.
